Bibliography Manager, Word Processing
Any project needs to start with a clean workspace
You need to have dedicated folders for:
Having a clean workspace will give you clarity.
As we progress throughout the course, we will keep adding files and data to the folder
This is reference manager software.
It is freely available
It saves the literature in a table-like format.
It later allows to format citations in the desired format (e.g. APA)
Only commands like “cite” are necessary.
Note the citation key
I typically choose “NameYear” as convention. It’s a good way to remember whom you cite.
Note that if you have more than one author you need to write them under the author section in JabRef:
“Acemoglu, Daron, and Robinson, James, and Johnson, Simon”
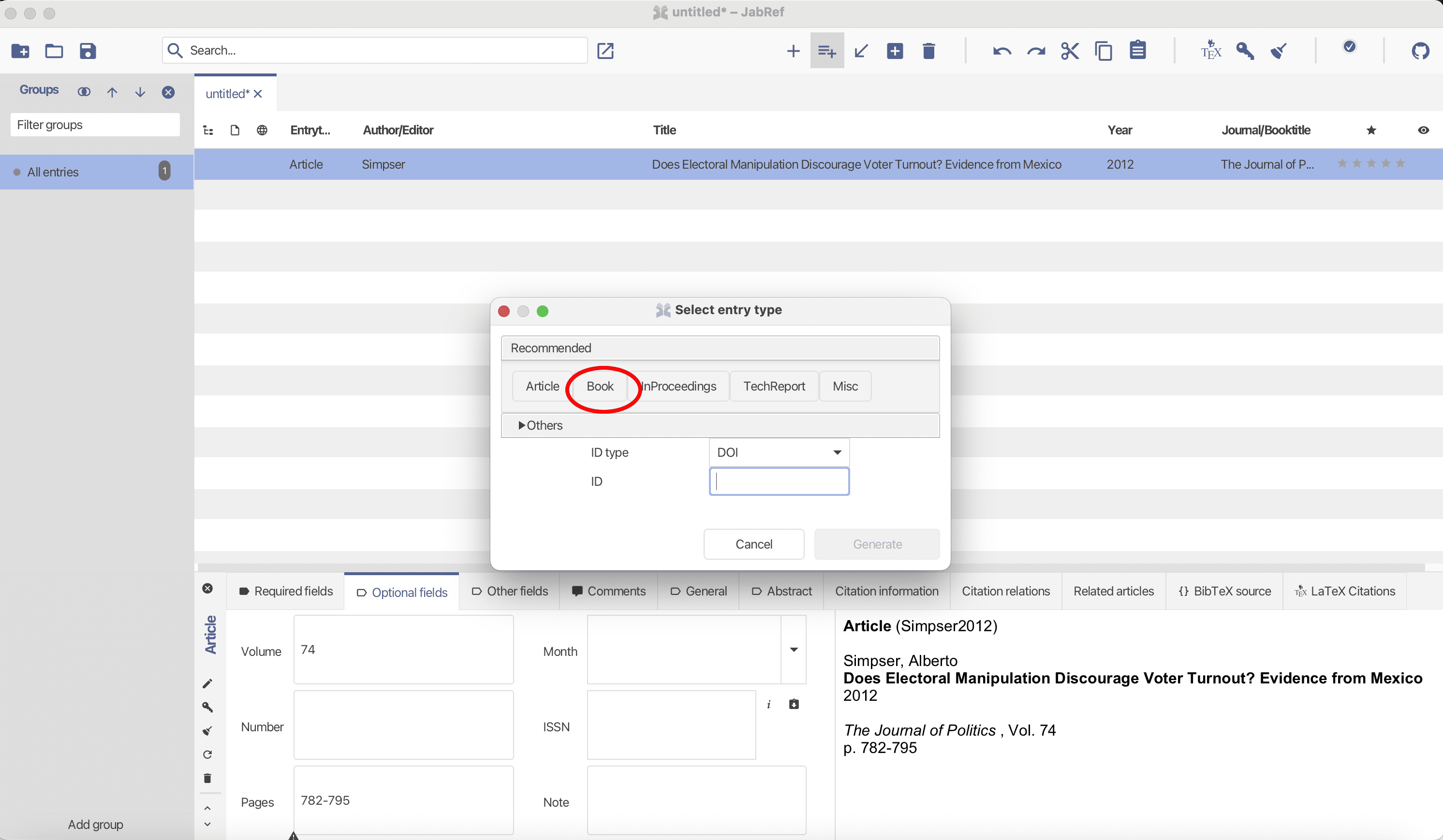
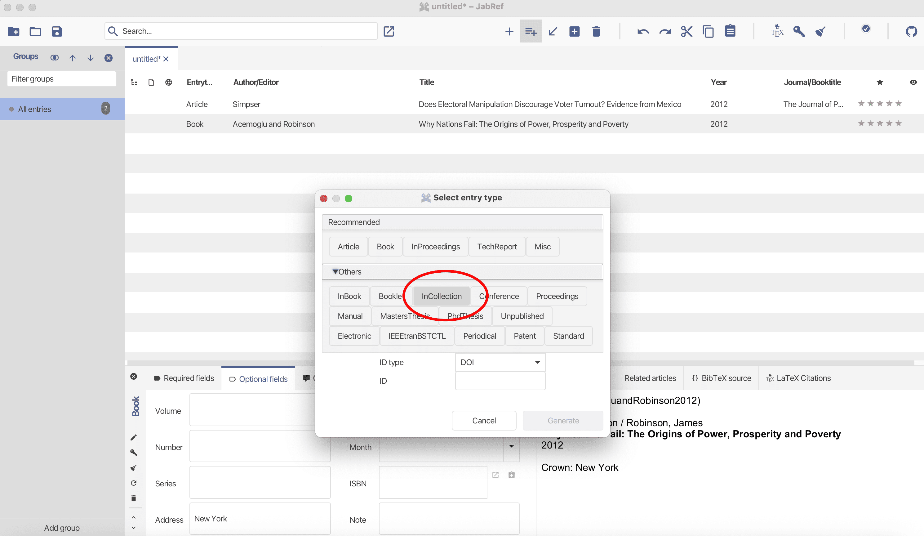
This is the recommended way to cite:
Book
Acemoglu, Daron, and James Robinson. 2012. Why Nations Fail: The Origins of Power, Prosperity and Poverty. New York: Crown.
Article
Simpser, Alberto. 2012. “Does Electoral Manipulation Discourage Voter Turnout? Evidence from Mexico.” The Journal of Politics 74: 782–95.
Chapter in Edited Volume
Tiliouine, Habib, Renima Ahmed, and Richard J. Estes. 2016. “The Changing Map of the Islamic World: From the Abbasid Era to the Ottoman Empire of the Twentieth Century.” In The State of Social Progress of Islamic Societies, edited by Habib Tiliouine and Richard J. Estes, 53–68. Routledge.
Once you use JabRef, you will no longer have to worry about citation styles !!!
Quarto - open-source publishing system designed for creating dynamic, reproducible documents, including reports, presentations, and websites.
It supports multiple formats like HTML, PDF, Word, and slides.
Why Use Quarto?
We want to obtain a PDF that is commonly used in academia
We want to obtain a PDF is commonly used in academia
We also want to obtain an HTML file that we can easily put on our website to showcase our work.
Before we delve into the anatomy of the article template, let us do some basics
We can do that by going to: https://posit.co/download/rstudio-desktop/
We can do that by going to: https://posit.co/download/rstudio-desktop/
We can do that by going to: https://posit.co/download/rstudio-desktop/
Install the version of RStudio relevant for your OS.
Note that there are different files for Apple silicon (M1/M2) Macs and for Intel Macs.
The platform interface for R studio looks like below:
The platform interface for R studio looks like below:
The platform interface for R studio looks like below:
The platform interface for R studio looks like below:
Quarto is a version of R Markdown from RStudio that allows us to run code and write text.
Quarto files have the *.qmd extension
You can produce a wide variety of output types:
You can now start typing.
To use Quarto with R, you should install the rmarkdown R package:
You can now start typing.
To use Quarto with R, you should install the rmarkdown R package:
You can now start typing.
To use Quarto with R, you should install the rmarkdown R package:
You can now start typing.
To use Quarto with R, you should install the rmarkdown R package:
Let us now use R to understand how it works.
Let’s create a new quarto document and save it in your “paper” folder
To generate an HTML file, specify format: html in the YAML header.
Use quarto render in R to generate the output.
Enabling TOC:
Add toc: true in the YAML header to automatically generate a table of contents.
Control depth with toc-depth (e.g., 2 for two levels of headings).
Enabling TOC:
Add toc: true in the YAML header to automatically generate a table of contents.
Control depth with toc-depth (e.g., 2 for two levels of headings).
toc-title: "Contents".toc-title: "Contents".You can easily add inline equations in the following way
You can easily add inline equations in the following way
For more advanced equations, check: https://qmd4sci.njtierney.com/math
This is how we include code in our documents.
This is how we include code in our documents.
This is how we only include code output in our documents.
This is how we only include code without output in our documents.
Many times you might have seen annoying library messages:
---
title: "Statistical Analysis Report"
author: "Your Name"
date: "2024-11-05"
format: html
toc: true
toc-title: "Contents"
---
# Introduction
This is an example.
This is an equation: $E=mc^{2}$
This is also an equation:
$$E=mc^{2}$$
```{r echo=TRUE, eval=FALSE}
summary(mtcars)
```
```{r}
library(dplyr)
```To avoid them in printing, you should do:
---
title: "Statistical Analysis Report"
author: "Your Name"
date: "2024-11-05"
format: html
toc: true
toc-title: "Contents"
---
# Introduction
This is an example.
This is an equation: $E=mc^{2}$
This is also an equation:
$$E=mc^{2}$$
```{r echo=TRUE, eval=FALSE}
summary(mtcars)
```
```{r warning=FALSE, message=FALSE}
library(dplyr)
```What is a Self-Contained HTML?
An HTML document that includes all dependencies (images, CSS, JavaScript) within a single file.
Why Use It?
Easy to share and view without requiring external resources.
This means that you will only see an html document being produced.
This is a complicated document (with formulae, graphs) without resource-embedding.
---
title: "Statistical Analysis Report"
author: "Your Name"
date: "2024-11-05"
format: html
toc: true
toc-title: "Contents"
---
# Introduction
This is an example.
This is an equation: $E=mc^{2}$
This is also an equation:
$$E=mc^{2}$$
```{r echo=TRUE, eval=FALSE}
summary(mtcars)
```
```{r}
library(dplyr)
```
This a complicated document (with formulae, graphs) with resource-embedding.
---
title: "Statistical Analysis Report"
author: "Your Name"
date: "2024-11-05"
format: html
toc: true
toc-title: "Contents"
embed-resources: true
---
# Introduction
This is an example.
This is an equation: $E=mc^{2}$
This is also an equation:
$$E=mc^{2}$$
```{r echo=TRUE, eval=FALSE}
summary(mtcars)
```
```{r}
library(dplyr)
```
You should always submit embedded documents.
If you don’t send embedded documents, the formatting will be off for the recipient

You should always submit embedded documents.
If you don’t send embedded documents, the formatting will be off for the recipient

This is how we format text within our document.
---
title: "Statistical Analysis Report"
author: "Your Name"
date: "2024-11-05"
format: html
toc: true
toc-title: "Contents"
---
# Introduction
```{r echo=TRUE, eval=FALSE}
summary(mtcars)
```
*This is italic text.*
**This is bold text.**
***This is bold and italic.***
This is reference to a `qmd` document.This is how we add headings and subheadings.
This is how we can automatically number the headers.
This is how we can remove some headers from being numbered.
---
title: "Statistical Analysis Report"
author: "Your Name"
date: "2024-11-05"
format: html
toc: true
toc-title: "Contents"
number-sections: true
---
# Introduction
```{r echo=TRUE, eval=FALSE}
summary(mtcars)
```
The following are headers:
# Header
## Subheader {.unnumbered}
### Sub-subheader {.unnumbered}This is how we can remove some headers from being numbered and from the Table of Contents
---
title: "Statistical Analysis Report"
author: "Your Name"
date: "2024-11-05"
format: html
toc: true
toc-title: "Contents"
number-sections: true
---
# Introduction
```{r echo=TRUE, eval=FALSE}
summary(mtcars)
```
The following are headers:
# Header
## Subheader {.unnumbered .unlisted}
### Sub-subheader {.unnumbered .unlisted}This is how we can remove some headers from being numbered and from the Table of Contents
This is how we add links.
This is how we add pictures.
---
title: "Statistical Analysis Report"
author: "Your Name"
date: "2024-11-05"
format: html
toc: true
toc-title: "Contents"
---
# Introduction
This is how we can include pictures:
{width="50%"}You can download the picture here.
This is how we add lists.
This is how we add tables.
Quarto has native support for embedding Mermaid and Graphviz diagrams.
This enables you to create flowcharts, sequence diagrams, state diagrams.
You can include videos in documents using the {{< video >}} shortcode. For example, here we embed a YouTube video:
Videos can refer to video files (e.g. MPEG) or can be links to videos published on YouTube, Vimeo, or Brightcove.
:::{.callout-note}
Note that there are five types of callouts, including:
`note`, `tip`, `warning`, `caution`, and `important`.
:::Note
Note that there are five types of callouts, including note, tip, warning, caution, and important.
In order to create Word docs you will need to install:
In order to create Word docs you will need to install:
In order to create Word docs you will need to install:
In order to create Word docs you will need to install:
Use the docx format to create MS Word output. For example:
Use the pdf format to create PDF output. For example:
In order to create PDFs you will need to install a recent distribution of TeX. I recommend the use of TinyTeX (which is based on TexLive), which you can install with the following command:
We are now ready to study the anatomy of the article
You can access the qmd file with the article template and the bib file.
Unzip the files and place them in the paper folder, as illustrated below:
To make sure that references work, it is crucial that the the *.bib file and the *.qmd file are in the same folder.

Once you are done, if you want to share your work via email, make sure to attach the embedded html to the email or the pdf
Once you are done, if you want to share your work via email, make sure to attach the embedded html to the email or the pdf
There are lots of options for Quarto Documents:
Check out the Quarto Guide
Most relevant are:
Popescu (JCU): Essential Tools for Writing a Paper